오늘은 [AI가 분석한 마케팅 데일리 리포트 성과 내용]을 [매일 원하는 시간 자동으로 메일로 받는 방법]에 대해 이야기하려 한다.
📌이 글에 나오는 툴 정보📌
1️⃣ n8n
-url: https://n8n.io/
-여러 api를 한 번에 연동해 나만의 AI 에이전트 생성 가능 "구독 필요"
✨오늘의 작업 요약✨

각 번호별로 자세한 내용을 설명하자면,
① 구글 드라이브에 있는 데일리 리포트(구글 스프레드시트)를 다운로드한다. (AI agent 는 구글 드라이브>구글 스프레드시트 접근을 못한다. 그래서 파일을 다운로드하고, 가공하여 AI에게 분석하도록 해야 한다. 가공해서 줘야 메모리/토큰을 아낄 수 있다.)
② 다운로드한 파일을 xlsx 파일을 JSON으로 변환한다. n8n 특성상 JSON 형태로 데이터를 주고 받아서 그런 것도 있고, Ai도 접근/데이터 처리가 쉬운 구조로 변경하기 위함이다. JSON으로 변경하면서 아래와 같이 컬럼/행 값이 변환된다.
[
{
"column1": "value",
"column2": "value"
},
{
"column1": "value",
"column2": "value"
}
]
③ 빈 셀들은 제외해서, 필요한 데이터만 추출한다.
④~⑥ 나는 AI한테 아래 내용으로 분석하라고 지시하려 한다. 분석을 위해 필요한 원인 틀, 원인 가설, 최근 3일, 최근 7일 등을 코드로 미리 가공하는 과정이다. 이렇게 하면 토큰/메모리를 아낄 수 있다.
[지시 내용]
너는 퍼포먼스 마케팅 분석가다.
아래 compact 데이터를 기반으로 “매일 리포트”를 작성해라.
필수:
1) 최근 3일 ROAS 하락이 큰 캠페인/세트/소재 Top 요약 (원인 트리 참고)
2) 최근 7일 추세 요약 (지속 하락/반등/변동성)
3) 원인 가설: 캠페인→세트→소재로 2~3단계로 좁혀서 설명
4) 액션: 증액/감액/중단/소재교체를 구체적으로 제안
출력 형식(짧게): - [최근 3일 핵심] - [최근 7일 추세] - [원인 트리] - [오늘 액션]
⑦ AI agent 를 연결한다. chat model 에는 챗gpt, 제미나이, 클로드 등 내가 원하는 모델을 연결할 수 있다. (단 API key를 받아 진행하므로, 월 구독 외에 추가 비용이 든다.)
⑧ 내 메일로 AI 가 최종 분석한 코멘트를 받는다.
⑨ 원하는 기간/시간에 자동으로 받도록 한다.
❗️만약 진행하다가 오류가 발생하거나 코드 내용을 수정하고 싶다면, 챗gpt 에 오류 내용을 전달하거나 세팅 내역을 캡처해서 전달하면 웬만한 것들은 다 해결된다.
[과정①] 구글 드라이브 내 구글 스프레드시트 다운로드
아래와 같이 여러 시트가 있는 데일리 리포트를 다운로드 받기 위해 n8n 화면에서 오른쪽 + 를 클릭해 google drive ► download file 을 추가한다.


여기서 일단 내 구글 계정을 연결해야 한다. Credential to connect with ► +create new credential 을 클릭해 화면 하단 sign with google 을 클릭해 로그인하면 바로 연결된다. 계정이 연결되면 File 항목에서 구글 드라이브에 있는 파일을 바로 검색할 수 있다.



[과정②] xlsx 파일 JSON으로 변환하기
+ 를 클릭해 extract from file ► extract from xlsx 을 추가한다. (extract from file 에는 xlsx 외에 csv, html, pdf 등 다양하게 많으니 내 상황에 따라 활용하면 된다.)
우선 sheet name 에는 내가 추출하려는 sheet 명을 넣는다.

위에서 range를 설정한 이유는 내 파일의 경우, 아래와 같이 I열(지출금액)에 USD > KRW로 바꾸기 위해 환율이 들어가 있다. 그래서 header row 를 설정해도 컬럼이 이상하게 불러와진다. (아래 이미지 참고) 그래서 Add option ► Range 를 따로 설정했다. 따라서 나와 같은 상황이 아니라면 Range는 따로 설정하지 않아도 된다.


[과정③] 빈셀 등 제외하고 필요한 컬럼만 가져오기
+ 를 클릭해 code in javascript 를 추가해 아래와 같이 세팅한다.
❗️내가 분석하려는 내용에 따라 코드는 달라지므로, 챗gpt를 통해 원하는 내용에 맞는 코드를 받으면 된다. (아래 코드도 챗gpt 도움을 받았다.)
Mode Run Once for all items
Language javascript
Javascript
const items = $input.all();
const toNum = (v) => {
if (v === null || v === undefined) return null;
if (typeof v === "number") return Number.isFinite(v) ? v : null;
const s = String(v).replace(/,/g, "").trim();
if (!s) return null;
const n = Number(s);
return Number.isFinite(n) ? n : null;
};
const out = [];
for (const it of items) {
const r = it.json || {};
// 더미/빈 행 제거 (1999-1-1 같은 줄)
const y = toNum(r["연"]);
const day = String(r["일"] ?? "");
if (Number.isFinite(y) && y < 2000) continue;
if (day.startsWith("1999")) continue;
// 핵심 컬럼만 뽑기 (필요시 추가/삭제 가능)
const row = {
date: day, // "2025-1-4" 같은 형태
campaign: r["캠페인 이름"] ?? "",
adset: r["광고 세트 이름"] ?? "",
ad: r["광고 이름"] ?? "",
spend_krw: toNum(r["지출 금액(KRW)"]),
impressions: toNum(r["노출"]),
clicks: toNum(r["클릭(전체)"]),
purchases: toNum(r["구매"]),
conv_value_krw: toNum(r["구매전환값(KRW)"]),
};
// 완전 빈 데이터는 제거
if (!row.date && !row.campaign && row.spend_krw === null) continue;
out.push({ json: row });
}
return out;
[과정④~⑥] 분석하려는 내용에 맞춰 데이터를 가공한다.
앞에서도 공유했지만 내가 받고 싶은 코멘트는 이렇다. 그래서 code 를 통해 AI가 손쉽게 최근 3일, 최근 7일, 원인 트리, 원인 가설을 분석하도록 코딩한다. 내 코드를 오픈하지만, 내 상황에 맞게 챗gpt 에게 따로 코드를 받는 것을 권장한다.
[지시 내용]
너는 퍼포먼스 마케팅 분석가다.
아래 compact 데이터를 기반으로 “매일 리포트”를 작성해라.
필수:
1) 최근 3일 ROAS 하락이 큰 캠페인/세트/소재 Top 요약 (원인 트리 참고)
2) 최근 7일 추세 요약 (지속 하락/반등/변동성)
3) 원인 가설: 캠페인→세트→소재로 2~3단계로 좁혀서 설명
4) 액션: 증액/감액/중단/소재교체를 구체적으로 제안
출력 형식(짧게):
[최근 3일 핵심] - [최근 7일 추세] - [원인 트리] - [오늘 액션]
‼️스크롤이 길어져 코드들은 아래 글에서 확인 가능하다. (글 비번: 1234)
https://ironyoo.tistory.com/40
코드 참고
보호되어 있는 글입니다. 내용을 보시려면 비밀번호를 입력하세요.
ironyoo.tistory.com
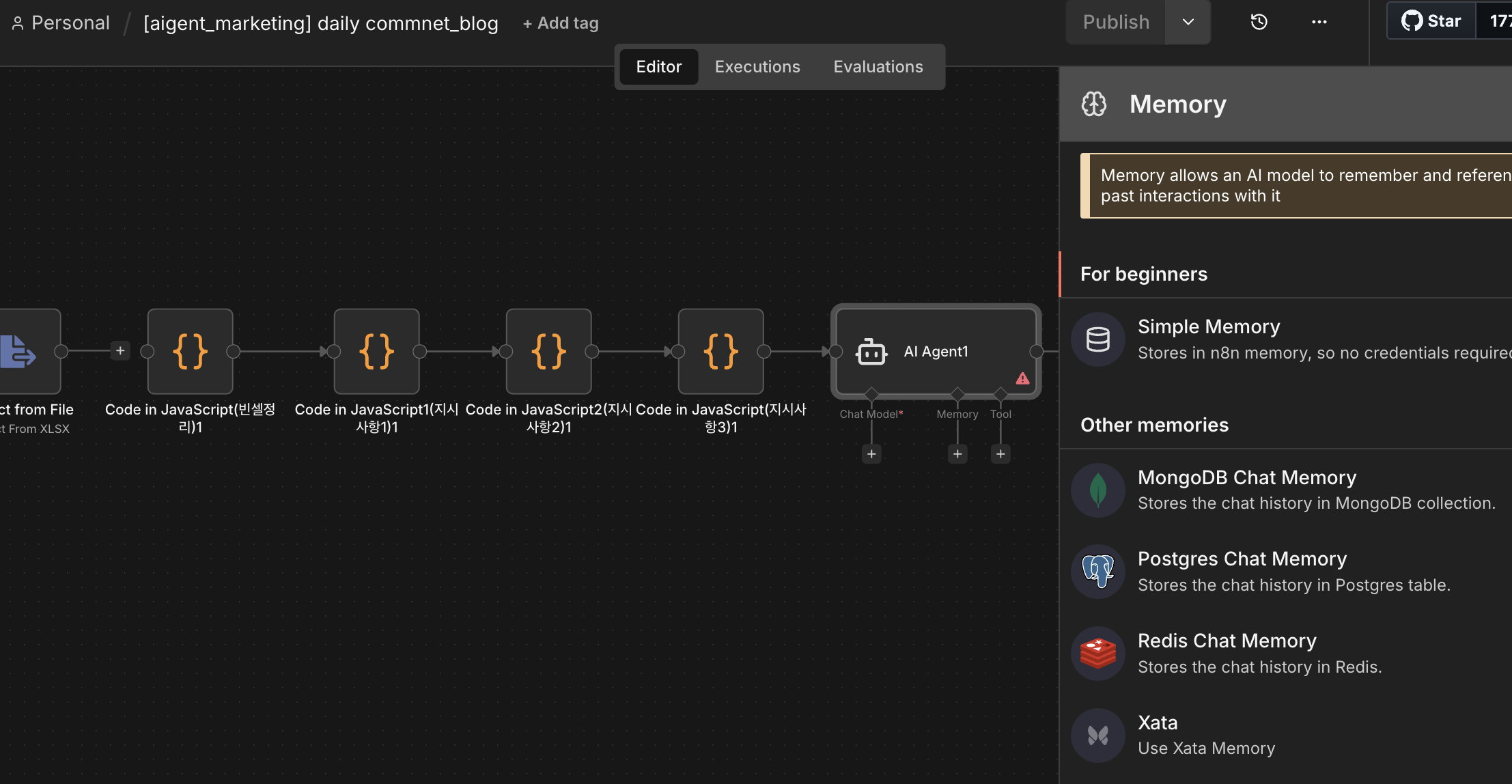
[과정⑦] AI agent 연결하기
+ 를 눌러 AI ► AI Agent 를 추가한다.
1️⃣ memory 연결
여러 memory 종류들이 있는데 따로 연결할 것이 없다면 simple memory 를 추가하면 된다.

simple memory 은 ai agent 와 오간 내용을 기억하는 공간을 만드는 거라 보면 된다. 세부 설정은 아래와 같다.
sessionID define below
(connected chat trigger node 는 + ► add another trigger ► on chat message 가 연결되어 있을 경우에 선택한다. 이 노드는 자동이 아니라, 채팅창에 내가 분석해 줘라고 썼을 때 워크플로우가 실행된다.)
key 임의로 기입 (key값이라는 메모리 공간이 생성되는 거라 보면 된다. ai agent와의 작업 내용이 기록된다.)
context window length 값이 커질수록 사용하는 메모리와 토큰을 많이 소진한다고 보면 된다. 대용량이 아니면 보통 5~10 정도로 설정하는데, 내용이 많지 않은 데일리 리포트라면 7~10 정도면 될 거라 본다.

2️⃣ chat model 연결
chat model 에서 + 를 클릭하면 클로드, 딥시크, 제미나이, 챗gpt 등을 연결할 수 있다.

어떤 ai를 연결하든 credential to connect with ► create new credential 에서 api key를 기입해야 한다.
챗gpt를 연결하고 싶다면, https://openai.com/ko-KR/index/openai-api/ 로 들어가서 가입 후 고유 api key 값을 입력하면 되고
클로드를 연결하고 싶다면, https://platform.claude.com/docs/ko/home 로 들어가서 가입 후 고유 api key 값을 입력하면 된다.
보통 API는 월 구독이 아닌 충전 방식으로 진행된다. 따라서 내 계정에 충전된 금액이 있어야 이 워크플로우도 돌아간다. (모델 버전은 여러 가지가 있는데, 높은 버전을 설정할수록 토큰은 빨리 소진된다고 보면 된다...😢)



3️⃣ Ai agent 역할 부여
source for prompt(user message) define below
prompt(user message) (내가 원하는 내용을 넣으면 된다.)
너는 퍼포먼스 마케팅 분석가다.
아래 compact 데이터를 기반으로 “매일 리포트”를 작성해라.
필수:
1) 최근 3일 ROAS 하락이 큰 캠페인/세트/소재 Top 요약 (원인 트리 참고)
2) 최근 7일 추세 요약 (지속 하락/반등/변동성)
3) 원인 가설: 캠페인→세트→소재로 2~3단계로 좁혀서 설명
4) 액션: 증액/감액/중단/소재교체를 구체적으로 제안
출력 형식(짧게):
- [최근 3일 핵심]
- [최근 7일 추세]
- [원인 트리]
- [오늘 액션]
{{ JSON.stringify($json) }}
Require Specific Output Format 토글 OFF
Enable Fallback Model 토글 OFF
프롬프트 내용에서 {{ JSON.stringify($json) }} 는 앞의 ④~⑥ 과정인 code in javascript 에서 정리한 데이터로, 이걸로 AI가 분석을 진행하게 된다. 모든 분석을 하지 않아도 되니 메모리/토큰을 아끼게 된다.


[과정⑧] 메일 연결하기
내 메일 계정을 연결하면 된다. 방법은 2가지가 있다.
[방법_01] Gmail ► Send a message
[방법_02] Send Email
처음에는 [방법_02] Send email 로 진행했으나 구글이든 네이버든 계속 오류가 나서, 나는 [방법_01] Gmail ► Send a message 로 진행했다. Credential to connect with ► + create new credential 에서 로그인해 구글 계정을 연동한다.


TO 내용을 받을 이메일 주소 기입
Subject 메일 제목 ( Meta 광고 일일 리포트 - {{ $now.format('yyyy-MM-dd') }} )
Email type HTML
Message 본문에 넣을 내용 기입
📊 Meta 광고 일일 리포트 {{ $json.output }} — 자동 생성 리포트 n8n + AI 분석

그래서 실행해 보면?
👏👏👏아래와 같이 내 메일에 코멘트가 들어온 것을 볼 수 있다!! 모델 버전을 낮은 것으로 했고 챗gpt를 연결했기에 내용은 의미가 없다. 마케터마다 업무별 주 사용 AI가 다를 테니 맞는 AI 모델을 연결하면 된다.


'AI > [AI_Marketing] trial and error' 카테고리의 다른 글
| n8n 유튜브 노드 개인 유튜브 계정 연결하기 (0) | 2026.03.23 |
|---|---|
| [AI마케팅자동화] 리뷰 크롤링 AI 분석 워드클라우드 시각화 자동 메일 발송(cursurAI, 바이브 코딩) (0) | 2026.03.18 |
| [AI마케팅자동화] 리뷰 크롤링 후 AI 분석 구글 스프레드시트 업데이트(n8n) (1) | 2026.03.16 |
| 코드 참고 (0) | 2026.03.05 |
| [ai 마케팅] 미드저니 마케팅 활용하기(배너, 상세페이지 등) (1) | 2024.06.21 |